At times, it might be necessary to access the IndexedDB section of your browser's console. This might seem like a complicated process, but rest assured, it's not. We have provided the necessary steps, with visual image aid to assist you with this.
- Accessing IndexDB in the Chrome browser
- Accessing IndexDB in the Firefox browser
- Accessing IndexDB in the Edge browser
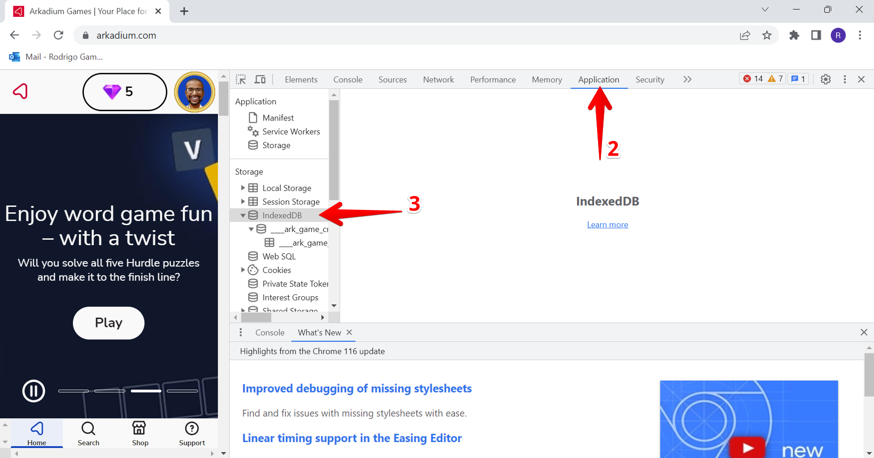
Accessing IndexDB in the Chrome browser
1. Press these keyboard keys at the same time: Ctrl+Shift+L
2. You will see the browser console on your page. Click on the tab that says "Application" as noted on the lower screenshot.
3. Then, click on the left section, below "Storage", where it says "IndexedDB".

Accessing IndexDB in the Firefox browser
1. Press these keyboard keys at the same time: Ctrl+Shift+L
2. You will see the browser console on your page open horizontally on the bottom of the page. Click on the tab that says "Storage" on top of the tab.
3. Then, use the small scroll bar to scroll down until you see "Indexed DB" on your left. Click on it.

Accessing IndexDB in the Edge browser
1. Press these keyboard keys at the same time: Ctrl+Shift+L
2. You will see the browser console on your page open horizontally on the bottom of the page. Click on the tab that says "Storage" on top of the tab.
3. Then, click on the left section, below "Storage", where it says "IndexedDB".
